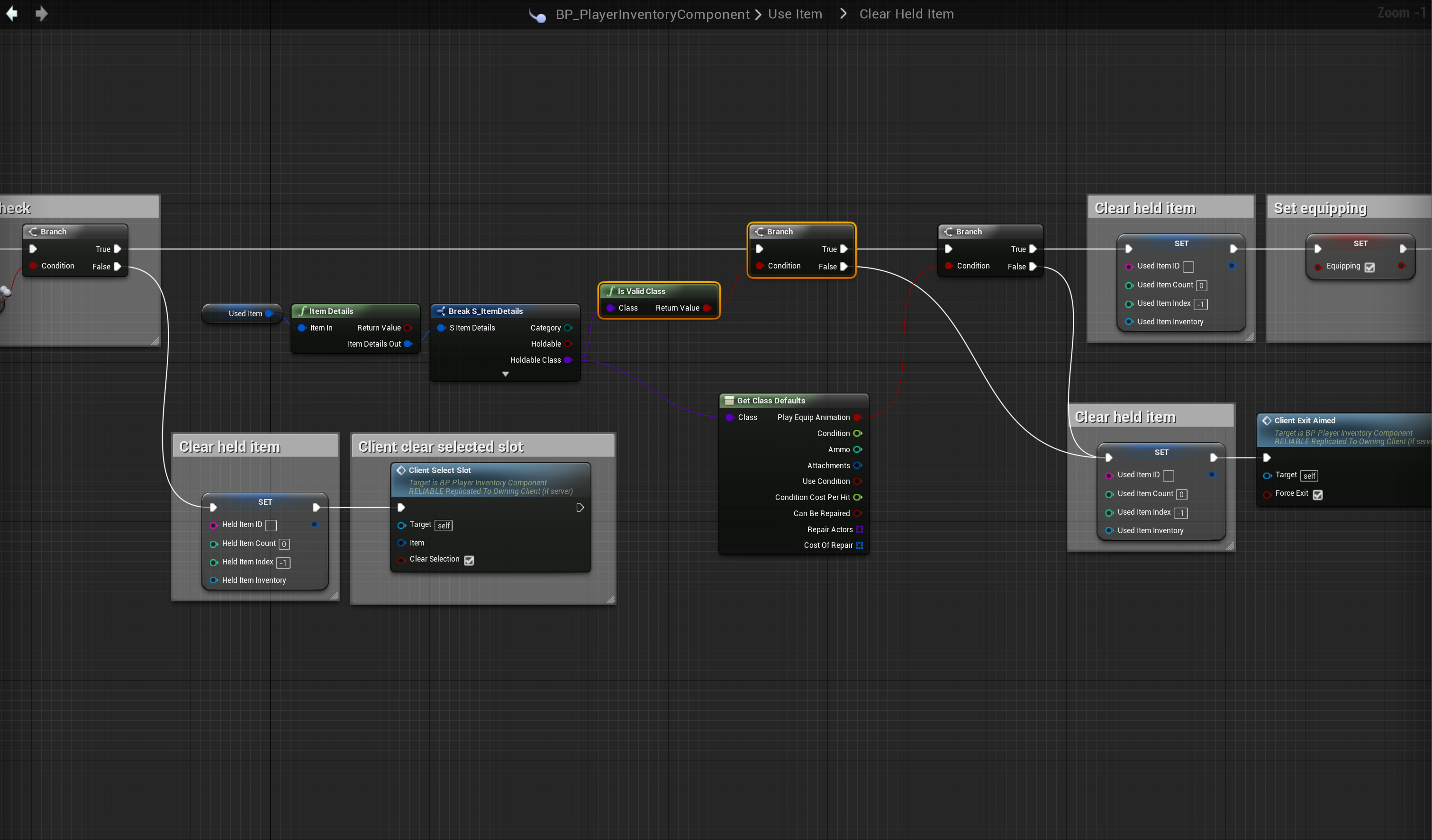
Fixed quick slot error Add the highlighted nodes shown in the image below, location at the top of the screenshot.