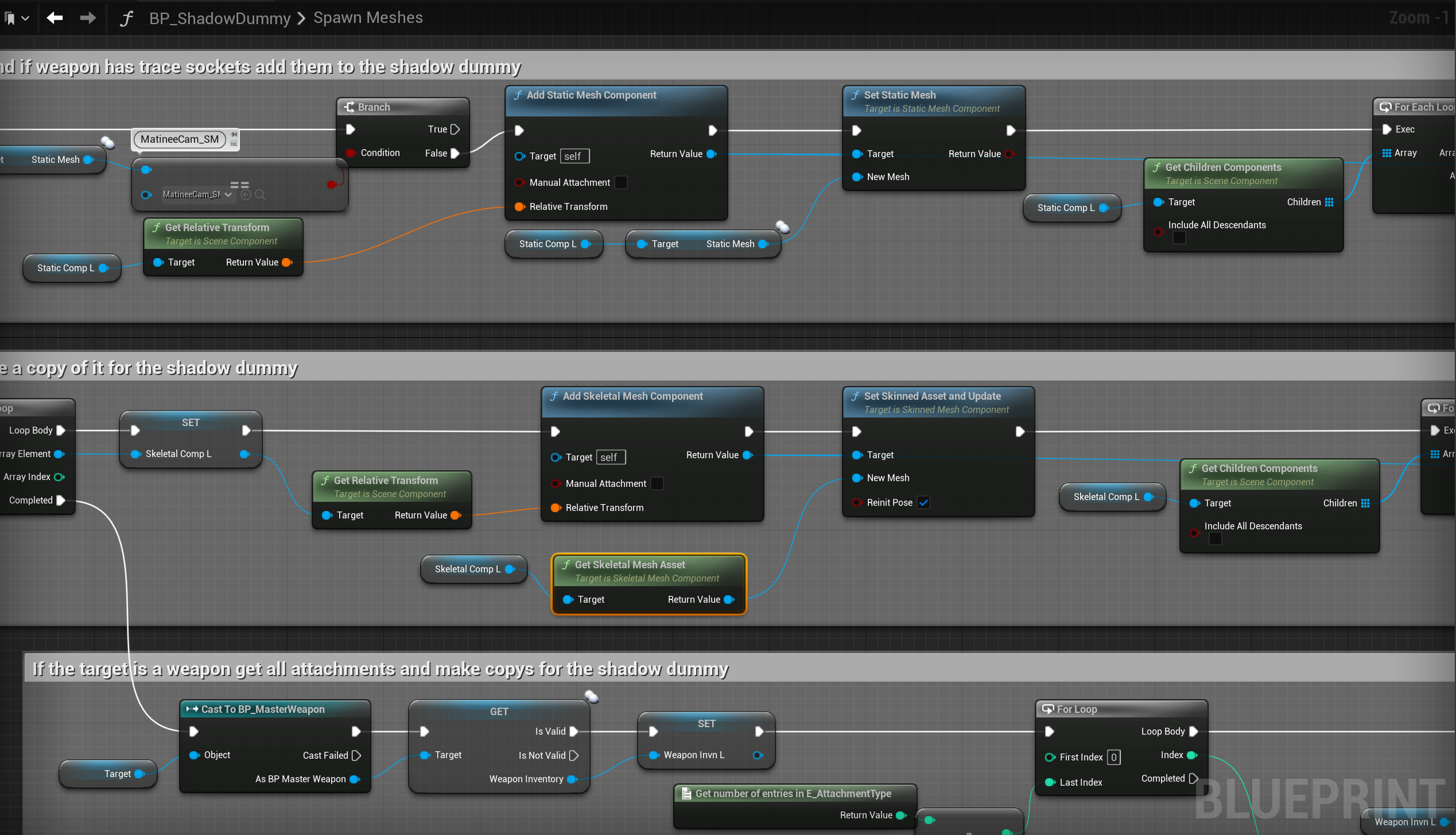
SGK V2 – Fixed additional deprecated variables Add the highlighted nodes shown in the image below, location at the top of the image.