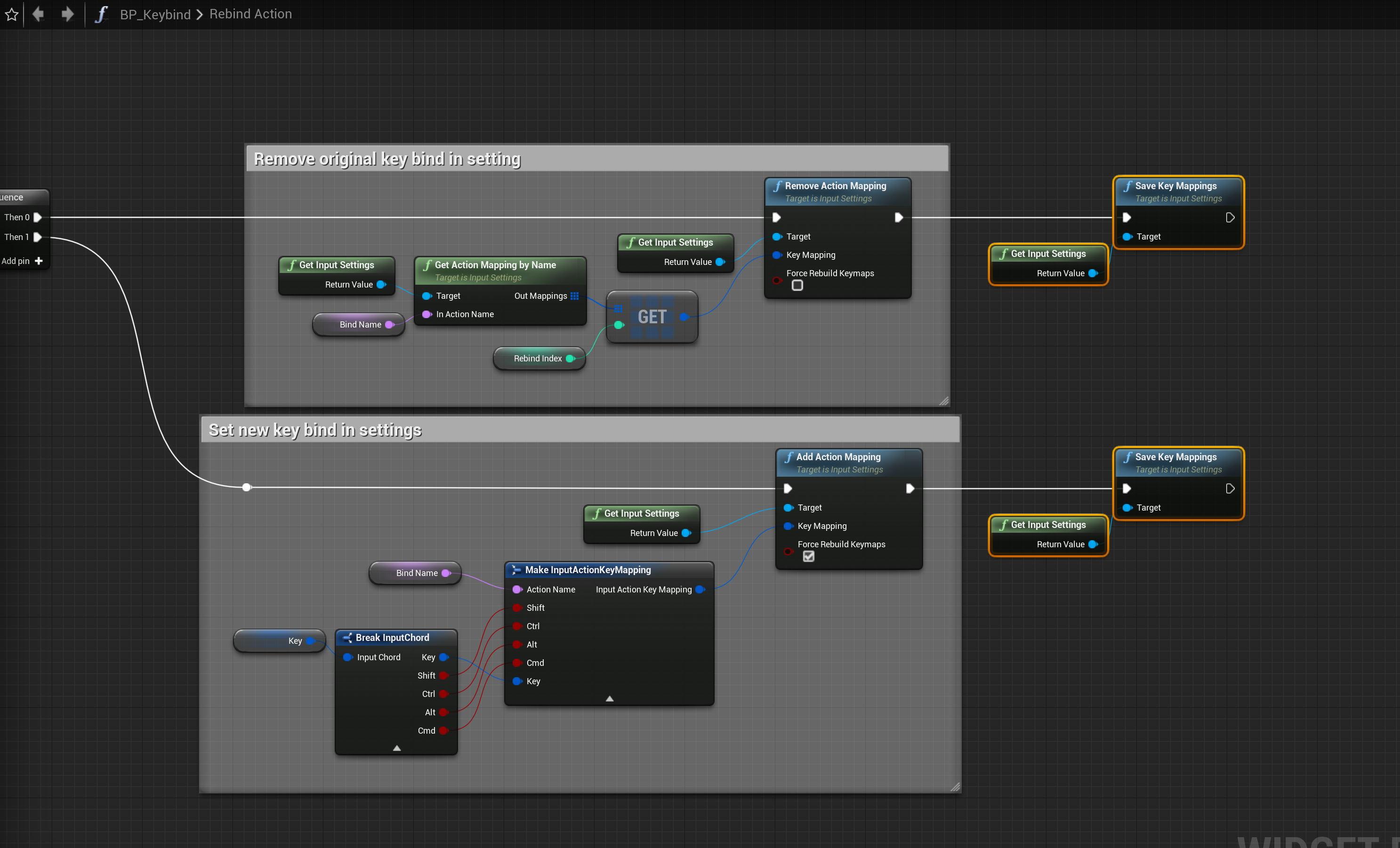
Add the highlighted nodes shown in the image below, location at the top of the image.

You may also have to go to C:\Users\{Your User Name}\AppData\Local and delete the folder with the same name as your project before testing as your project may be loading old config files from previous package builds.