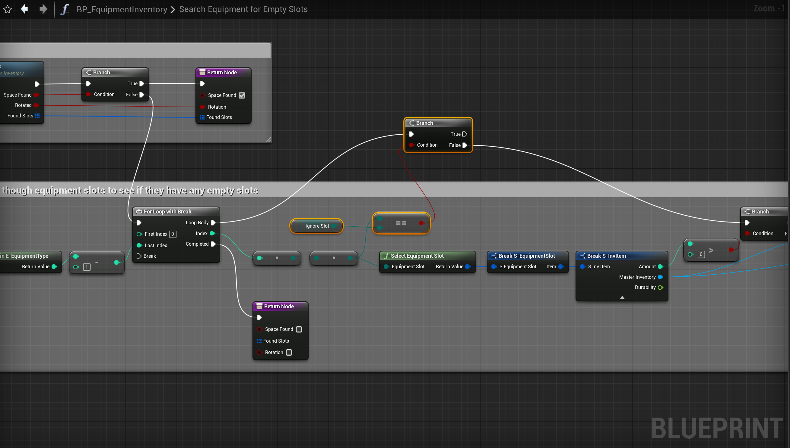
SGK V2 – Fixed crash when unequipping equipment Copy the video below, location at the top of the video. Add the highlighted nodes shown in the images below, locations at the tops of the images.