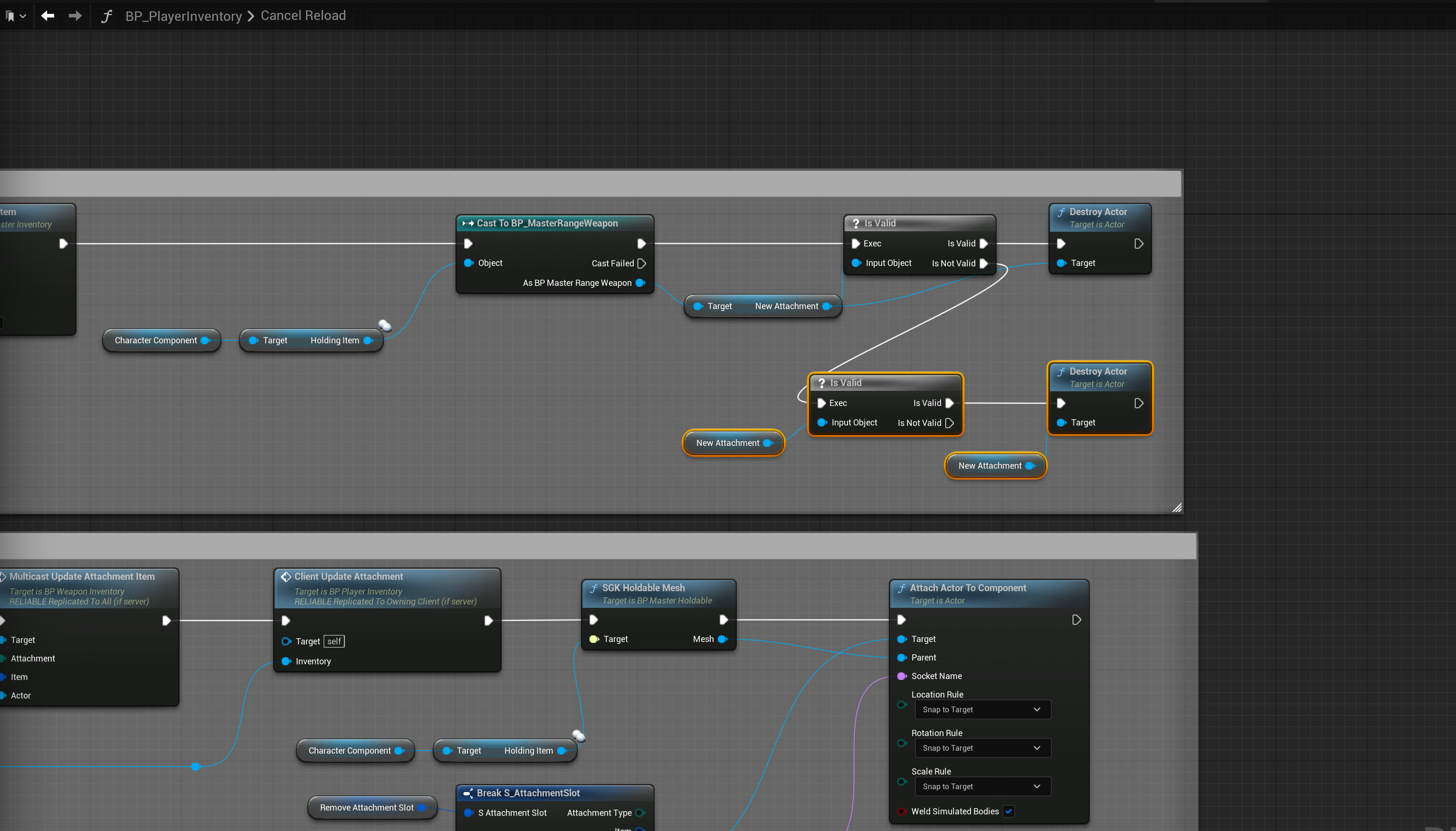
SGK V2 – Fixed dropping weapons while reloading Add the highlighted nodes shown in the image below, location at the top of the image.