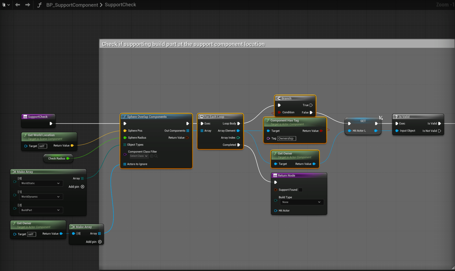
Open the BP_SupportComponent blueprint and copy the image below. If you cant connect the Out Components to the Array pin on the ForEachLoop node delete that node and remake it.

Remove the nodes in the location show below so you code looks like the image.
