
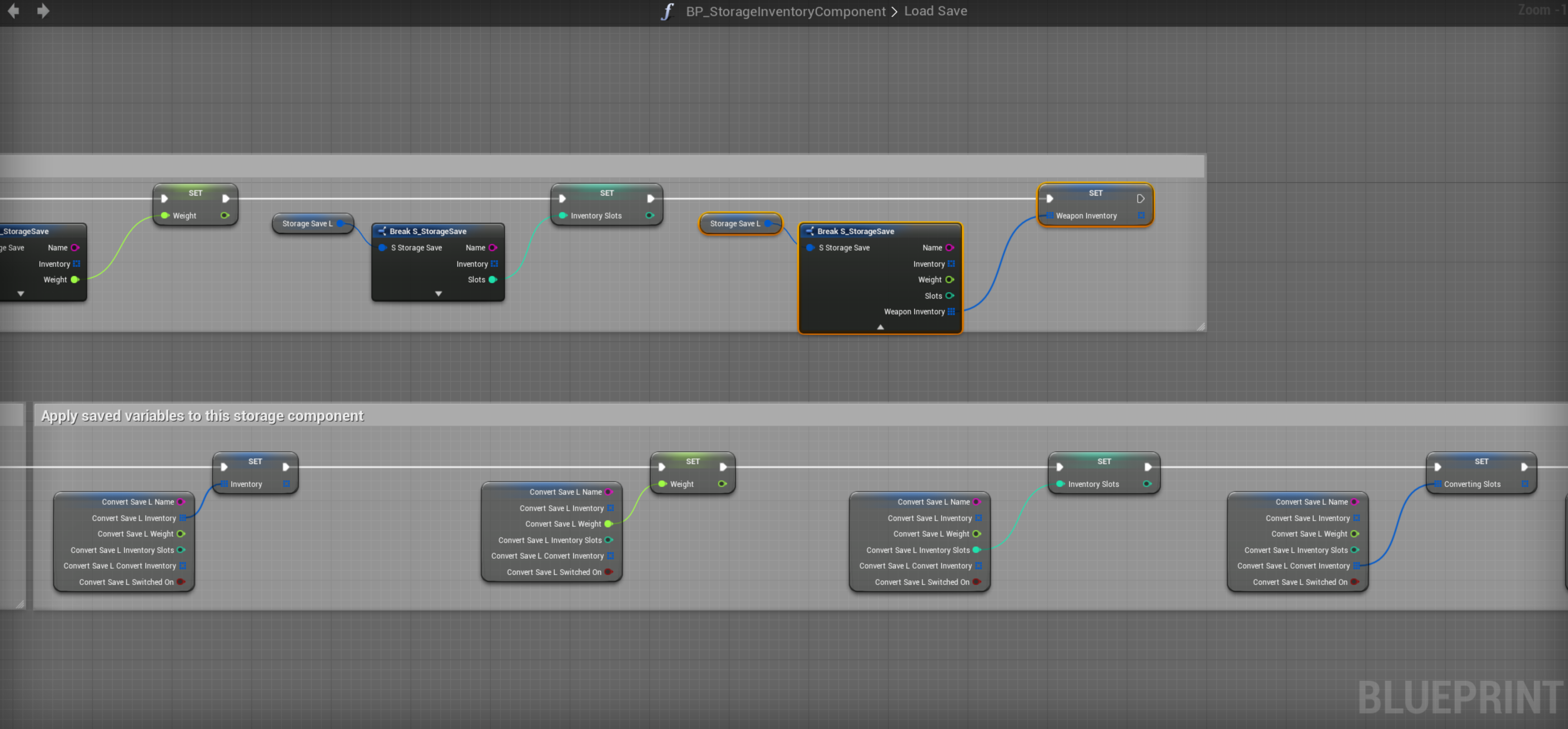
Add new weapon inventory variable type to this struct, name it weapon inventory.

Open this bp and compile and save.

The will be an error on Make S_StorageSave node right click and refresh the node then click the down arrow to show the weapon inventory pin.

Add the highlighted nodes in the screenshot.